This website requires JavaScript.
Explore
Help
Sign In
stiti
/
SAE31_2024
Watch
1
Star
0
Fork
0
You've already forked SAE31_2024
Code
Issues
Pull Requests
Actions
Packages
Projects
Releases
Wiki
Activity
Files
be5b9bf20e0928a269305358b779657b2a2506cf
SAE31_2024
/
Documentation
/
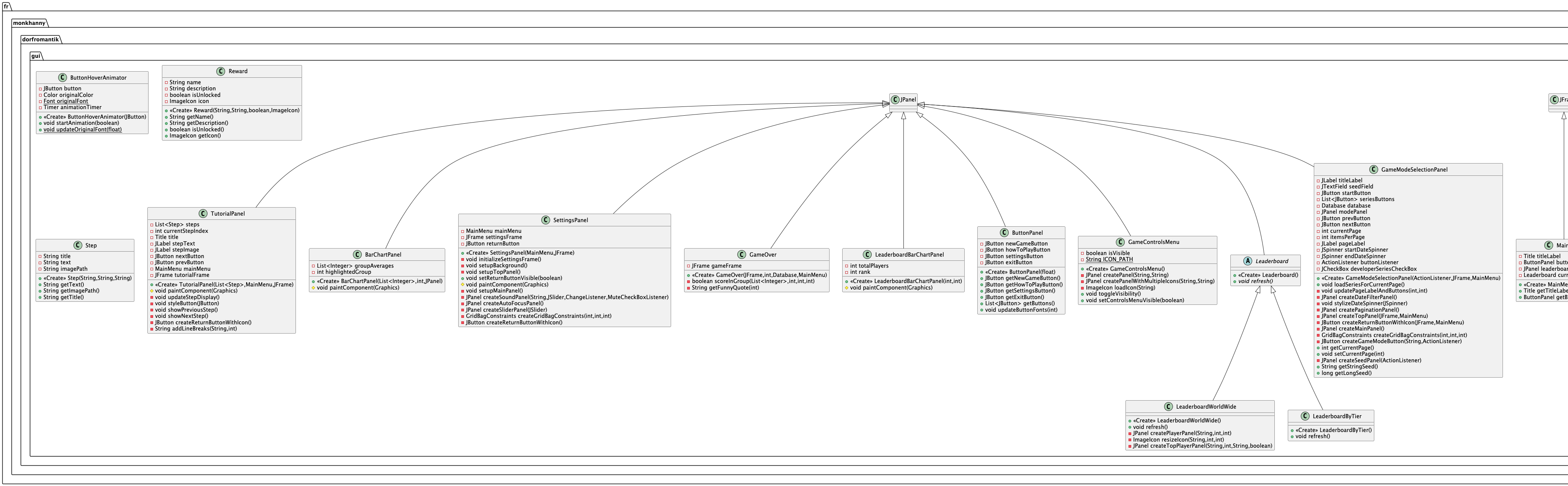
DiagrammeUML
/
GUI
/
Diagram_GUI.png
Moncef STITI
be5b9bf20e
Ajout des diagrammes de classe pour les différents packages
2024-12-11 09:13:00 +01:00
407 KiB
4096x1269px
Raw
History